Aaryaman "Jam" Vasishta (@adyaman) 's Twitter Profile
Aaryaman "Jam" Vasishta

@adyaman

ML+3D Engineer @ Stability AI

Ex. AMD Research Engineer, RT & Neural Rendering

2021 Graduate, Computer Graphics Group @ University of Tokyo.

ID: 20239903

linkhttp://aaryaman.net calendar_today06-02-2009 14:26:07

501 Tweet

354 Followers

857 Following

Scott Tsai (@scottttw) 's Twitter Profile Photo

Here are self-contained Pytorch wheels that support the Strix Halo GPU (gfx1151) for Windows and Linux. It's been awesome working with Aaryaman "Jam" Vasishta and Anush Elangovan's team on this for the past month. Expect the speed of improvement to increase. github.com/scottt/rocm-Th…

Aaryaman "Jam" Vasishta (@adyaman) 's Twitter Profile Photo

The great thing about these self-contained (fat) wheels is that it comes bundled with ROCm. This means you don't have to figure out how to install ROCm - simply `pip install <wheel>` and the installed torch will automagically use the bundled ROCm binaries within the wheel. Enjoy!

Masato Takano (@norasuzu) 's Twitter Profile Photo

ComfyUIでのROCmネイティブ化について試した手順を忘備録として投稿しようと思ったけど、未認証なので文字数制限が厳しすぎた 仕方ないのでnoteに雑にまとめとく TheRock関係者に心から感謝 そしてどんどんStrix Halo搭載機が買いたくなる罠 note.com/legal_iguana65…

Aaryaman "Jam" Vasishta (@adyaman) 's Twitter Profile Photo

Thanks to Framework for providing a pre production framework desktop for running and developing the Windows support for PyTorch+rocm. Its been a great experience so far. The 16 cores of Strix halo helped a lot with compilation times, and PyTorch runs nicely too!

Aaryaman "Jam" Vasishta (@adyaman) 's Twitter Profile Photo

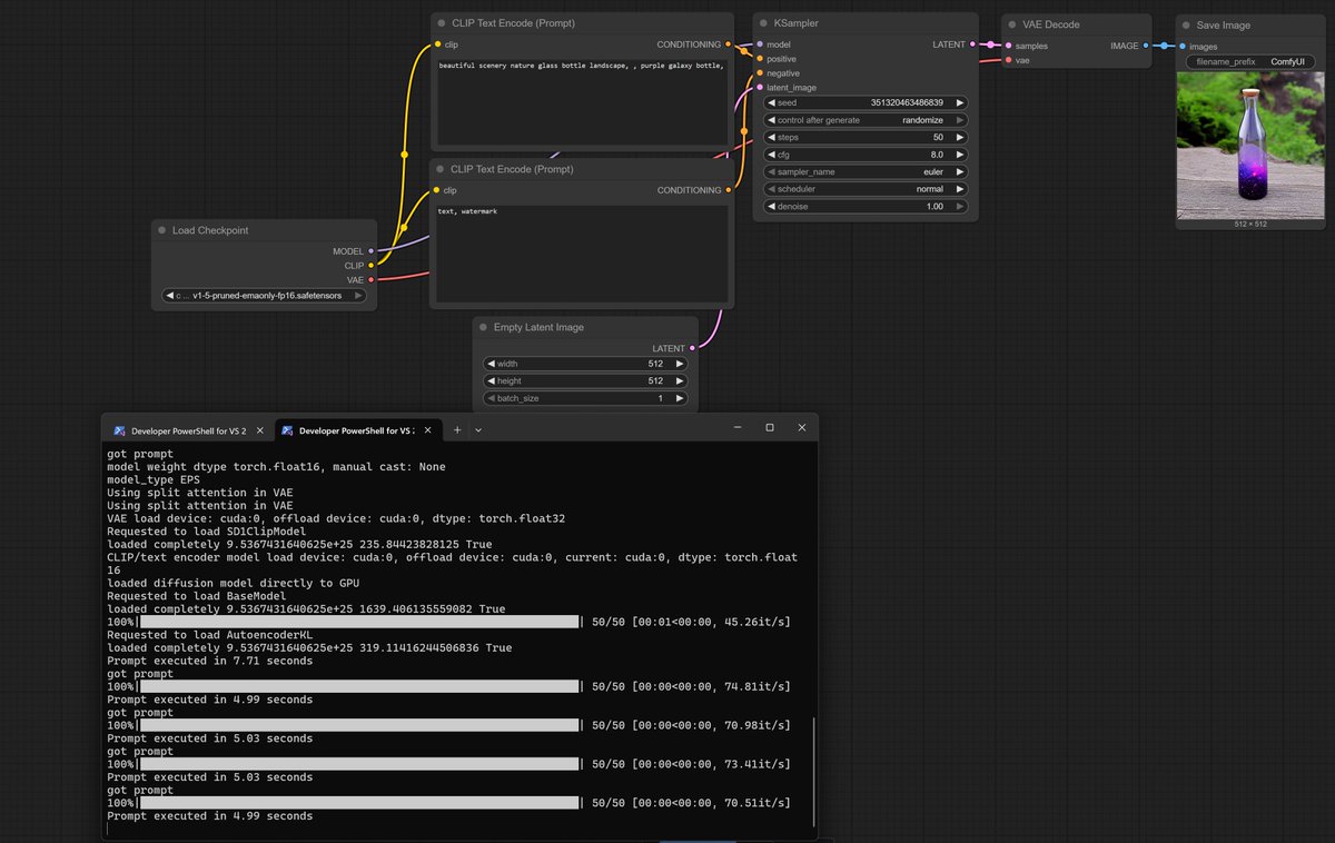
Getting ~70-80it/s on strix halo now! Used `python main.py --use-pytorch-cross-attention --gpu-only` Thanks to kasper93 for the finding github.com/ROCm/TheRock/i… (default sd1.5 workflow)

Getting ~70-80it/s on strix halo now! Used `python main.py --use-pytorch-cross-attention --gpu-only`

Thanks to kasper93 for the finding github.com/ROCm/TheRock/i… 

(default sd1.5 workflow)
Anush Elangovan (@anushelangovan) 's Twitter Profile Photo

Nice coverage on the progress of ROCm by Wendell at Level1 Techs. TheRock: "Gentoo of ROCm". "Building the DeathStar". "Got all the Legos we just got to put it together" youtube.com/watch?v=6tASUo…

Framework (@frameworkputer) 's Twitter Profile Photo

Having 96GB of graphics addressable memory in the Framework Desktop means you can do stuff like run models with an extremely long 131k token context length.

Having 96GB of graphics addressable memory in the Framework Desktop means you can do stuff like run models with an extremely long 131k token context length.
Mark Boss (@markb_boss) 's Twitter Profile Photo

Amazing project from Ta-Ying. I can highly recommend playing with the gradio demo: huggingface.co/spaces/stabili… I was super impressed that the method even works on non-realistic images.

Anush Elangovan (@anushelangovan) 's Twitter Profile Photo

docker run --gpus now works on AMD. Ease of use is key. github.com/moby/moby/pull… Thanks to Semi-Analysis team for the feedback.