blue nugroho (@blueisviolet) 's Twitter Profile
blue nugroho

@blueisviolet

blue is good

ID: 1501874918

calendar_today11-06-2013 10:59:40

88,88K Tweet

5,5K Followers

3,3K Following

blue nugroho (@blueisviolet) 's Twitter Profile Photo

🤦Sony Homework will massive for PS6 😎Xbox already covers 2 kind of compatibility & Security concern From Next Xbox/PC thing - X1-XSX =DX12, similar front end called 12_x aka Games extension, all start from X1 - X360 most Complex, an Custom ISA accelerator build on Xbox silicon

blue nugroho (@blueisviolet) 's Twitter Profile Photo

so I wont surprised with Sony Leaker/Insider/ heartbroken feels betrayed 🤦when Cerny can't lie that PS6 still super long way 😎otoh Xbox AMD joint statement in 2025 because there will be OEM XboxPC 2026 that run native Xbox too (Custom RDNA4 base)

so I wont surprised with Sony Leaker/Insider/ heartbroken feels betrayed 
🤦when Cerny can't lie that PS6 still super long way
😎otoh Xbox AMD joint statement in 2025 because there will be OEM XboxPC 2026 that run native Xbox too (Custom RDNA4 base)
blue nugroho (@blueisviolet) 's Twitter Profile Photo

now most of you will understand why RDNA4 has similar feat to Xbox Front end, why there is no need Xbox SX pro, and why Xbox will get interesting year in 2026, OEM Xbox is phase 2, and not just that, but also BC 2.0, Sony Has lots lots of homework, where Xbox do since 2013-2015.

blue nugroho (@blueisviolet) 's Twitter Profile Photo

my question is what the equivalent of Xbox Data fabric for XboxPC? despite most think just I/O there there is secret : bcpack/AutoHDR is an ML/NPU workload processed there, I suspect XboxPC Native Xbox will utilize and modified AMD fabric + NPU to be just like Xbox DF.

my question is what the equivalent of Xbox Data fabric for XboxPC?
despite most think just I/O there there is secret :
bcpack/AutoHDR is an ML/NPU workload processed there, I suspect XboxPC Native Xbox will utilize and modified AMD fabric + NPU to be just like Xbox DF.
blue nugroho (@blueisviolet) 's Twitter Profile Photo

Base on Lisa Hint on AMD side of the video. seems, one thing for sure, NPU will be core element, beside GPU ML/AI block, this inline with Xbox Patent that will utilize both NPU and GPU for ML/AI workload. NPU perfect for NPC AI which similar quote on Xbox wire 2020 about ML.

Apogee Entertainment (@apogee_ent) 's Twitter Profile Photo

PREY (2006) released on this day in 2006, produced by Apogee and developed by Human Head Studios. A groundbreaking FPS that honored Cherokee heritage through Tommy, twisted reality with portals before Portal, and featured a script penned by Rogue One’s writer.

blue nugroho (@blueisviolet) 's Twitter Profile Photo

the OEM XboxPC sure will be windows base (like Xbox since Xbox One) not locked to one store, but OS of OEM Xbox PC will close to Xbox design, so i bet, the OS wont lets you custom install/registry edit so on, like regular W11, App/games streamlined from Xbox/Windows/Other store

blue nugroho (@blueisviolet) 's Twitter Profile Photo

so Regular PC + Any PArtner GPU can run games, you can hack/modded/modify, and run Xbox Store but you wont able to run native Xbox games nor BC 2.0 , that features will be exclusive to OEM XboxPC With Xbox Feat (With Xbox looks and feel UI)

blue nugroho (@blueisviolet) 's Twitter Profile Photo

core feat=Workgraph aka work creation officially stated, X1 has it too but beta version, they only said on GDKX, but DF/moore guy never state it, but with XSX even 😎4 years before RDNA3-4 they said it on Xwire, 🤦PS5/pro dont have it, so make sense RDNA4 lot closer to XSX

core feat=Workgraph aka work creation officially stated, X1 has it too but beta version, they only said on GDKX, but DF/moore guy never state it, but with XSX even 😎4 years before RDNA3-4 they said it on Xwire, 🤦PS5/pro dont have it, so make sense RDNA4 lot closer to XSX
blue nugroho (@blueisviolet) 's Twitter Profile Photo

seems all new DX feat has Xbox Logo but formally there is no talk about it like DirectSR or new DXR feat means they preps for Something in 2026 especially XboxPC things, it is interesting that DirectSR already hinted NPU where none FSR/DLSS is currently use NPU.

seems all new DX feat has Xbox Logo
but formally there is no talk about it
like DirectSR or new DXR feat
means they preps for Something in 2026 especially XboxPC things, it is interesting that DirectSR already hinted NPU where none FSR/DLSS is currently use NPU.
blue nugroho (@blueisviolet) 's Twitter Profile Photo

Xbox 3 OS system designed for reliability, each Game on Xbox has its partial OS embed to it, newer update to Sys OS, wont effect GameOS, i think as the game > 10 year, some New PS5/pro update potentially can cripple some old games as on PS5/pro no separation of Sys/game OS

blue nugroho (@blueisviolet) 's Twitter Profile Photo

at least as Hinted by AMD itself OEM Xbox PC will have quick resume feat too because they built Xbox Native, not just logo but actual Xbox, so Quick Resume will land on XboxPC too, 🤦PS5pro missing the feat since 2024-2028-beyond. 2029 PS6 probably wont have it either

at least as Hinted by AMD itself
OEM Xbox PC will have quick resume feat too
because they built Xbox Native, not just logo
but actual Xbox, so Quick Resume will land on XboxPC too,
🤦PS5pro missing the feat since 2024-2028-beyond.
2029 PS6 probably wont have it either
blue nugroho (@blueisviolet) 's Twitter Profile Photo

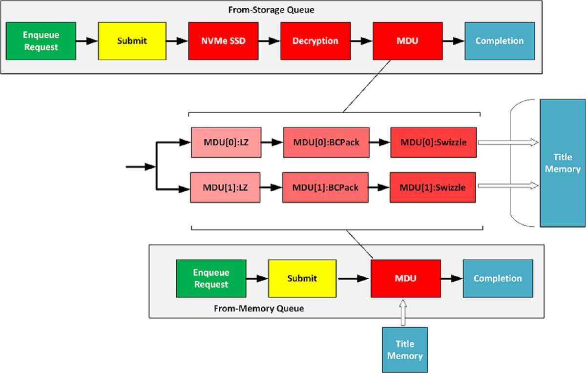
the major component that not fully used on XS but probably with XboxPC finally this MDU will be used on XS and XboxPC MDU = Memory Decomp unit, there is 20 MDU on Xbox where Only 1 Kracken block on PS5/pro source: Leaked GDK

the major component that not fully used on XS
but probably with XboxPC finally this MDU will be used on XS and XboxPC
MDU = Memory Decomp unit,
there is 20 MDU on Xbox
where Only 1 Kracken block on PS5/pro
source: Leaked GDK
blue nugroho (@blueisviolet) 's Twitter Profile Photo

MDU=far ahead vision. Cerny only thinks PS5/pro decomp SSD -> memory = done MDU =future engine using workgraph will keep using smaller part of memory as cache/compressed asset MDU has 3 block: Zlib/LZ+Bcpack ML decompression +swizzle, 😎20 MDU logically reside on each DF block

MDU=far ahead vision. Cerny only thinks PS5/pro decomp SSD -> memory = done
MDU =future engine using workgraph will keep using smaller part of memory as cache/compressed asset
MDU has 3 block: Zlib/LZ+Bcpack ML decompression
+swizzle, 😎20 MDU logically reside on each DF block
blue nugroho (@blueisviolet) 's Twitter Profile Photo

future engine will maybe slowly more and more procedural, means locality data is reused, this the basis why xbox is far ahead, workload management like workgraph is one feat, but also MDU is other block that focus on data management, sure AMD thrilled to Smile with Xbox.

blue nugroho (@blueisviolet) 's Twitter Profile Photo

workgraph is based on modified Command Processor that reason X1 could do that even PS5pro could not, they hinted that since 2013 and 2015 but DF or moores guy/even xbox tuber just see it like dust not important, but thats what leads to XboxPC joint Xbox AMD, and native BC

workgraph is based on modified Command Processor
that reason X1 could do that even PS5pro could not, they hinted that since 2013 and 2015 but DF or moores guy/even xbox tuber just see it like dust not important, but thats what leads to XboxPC joint Xbox AMD, and native BC
blue nugroho (@blueisviolet) 's Twitter Profile Photo

😎Xbox Already push the true gpu driven since X1, 🤦Sony like it or not will have to deal with PS6 that will be designed like that too, means the stop gap of PS5pro-> PS6 in term game design is massively break compatibiity, 😎Xbox do that unifying since X1, X1-XSX-PC=GDK

blue nugroho (@blueisviolet) 's Twitter Profile Photo

By Aligning PC and Xbox more closer and natively Game extension on XboxPC, Xbox foresee that game engine will be more efficient, of course step by step, because Sony like it or not will be into that direction too, but At least XboxPC will be something interesting for 2026